IDEA-神器
IDEA-神器
1,Maven Helper
1.1,作用:查看maven依赖结构,解决maven中jar包冲突
1.2,安装方式
- 1,进入file->settings->Plugins->Browse Repositories
- 2,搜索Maven Helper,如下图红色区域,我这里已经安装,所以是一个叉叉,没安装之前是绿色的,直接点击安装就行,然后重启一下idea就安装成功了

1.3,使用方式
进入pom文件点击Text旁边的标签,如下图所示

第一个Conficts可以查看有冲突的依赖,红色就是冲突的,然后可以右键直接Exclude,移除掉,这里移除过后可能不会立即刷新,如果没刷新就手动刷新一下,别重复移除,不然把两个jar都移除掉就不好恢复了

下面两个不同形式就是查看依赖包
2,ECtranslation
2.1,作用:翻译
2.2,安装方式
- 1,进入file->settings->Plugins->Browse Repositories
- 2,搜索ECtranslation,如下图红色区域,我这里已经安装,所以是一个叉叉,没安装之前是绿色的,直接点击安装就行,然后重启一下idea就安装成功了

2.3,使用方式
第一种右键的方式:选中要翻译的单词右键,点击Translate,如下图

第二种快捷键的方式:选中要翻译的单词,然后Mate+I,Mate就是windos上面的windows键,形状是四个方块,但是我的电脑按这个会把系统设置调出来,所以可以改一下快捷键,修改方式如下:
进入Settings->Keymap->Plug-ins->ECtranslation->Translate右击Add Keyboard Shortcut,然后在输入框里面按一下自己想要设置的快捷键,我这里设置的是Alt+i,最后点击Ok就设置好了,如下图

3,Lombok
3.1,作用:省去get,set,tostring,构造参数等常用方法
3.2,安装方式
- 1,进入file->settings->Plugins->Browse Repositories
- 2,搜索ECtranslation,如下图红色区域,我这里已经安装,所以是一个叉叉,没安装之前是绿色的,直接点击安装就行,然后重启一下idea就安装成功了

3.3,使用方式
- 1,在pom文件引入
- 2,在实体类添加注解
@Data:为非静态属性添加Get和Set方法,代码里面没有,但是可以调用,这就很舒服,看起来很清爽
@Getter:生成getter方法,final变量不包含
@NoArgsConstructor:生成空参构造
@AllArgsConstructor:生成全部参数构造
@ToString:生成所有属性的toString()方法
@EqualsAndHashCode:生成equals()方法和hashCode方法
@Synchronized:同步方法
@Cleanup @@SneakyThrows:自动调用close方法关闭资源。
如下图:

4,Free Mybatis plugin
4.1,作用:mapper的dao和xml中来回跳转,根据dao自动生成mapper中xml的标签,还可以检查
4.2,安装方式:
- 1,进入file->settings->Plugins->Browse Repositories
- 2,搜索Free Mybatis plugin,如下图红色区域,我这里已经安装,所以是一个叉叉,没安装之前是绿色的,直接点击安装就行,然后重启一下idea就安装成功了

4.2,使用方式:
这里可以直接跳转到xml对应的标签里面
在dao里面写完方法,按Alt加Enter,点下面那个会在xml文件里面自动生成标签,如下图

这里还可以通过绿色箭头来回跳转
如果把刚才我在dao里面添加的那个方法删除,会发现xml文件对应的标签名字会变红,也就是说他可以帮我们检查,如下图

5,GenDaoCode
5.1,作用:根据实体类生成sql文件,Dao,Server
5.2,安装方式:
- 1,进入file->settings->Plugins->Browse Repositories
- 2,搜索GenDaoCode,如下图红色区域,我这里已经安装,所以是一个叉叉,没安装之前是绿色的,直接点击安装就行,然后重启一下idea就安装成功了

5.3,使用方式:
在项目跟目录下建一个codehelper.properties文件,然后添加如下代码,根据自己需求修改配置
配置完成之后,点击Tools->CodeHelper->GenDaoCode,如下图所示,然后就OK了,这个工具经常生成不出来,我还没找到解决方法,不知道是什么原因

6,GsonFormat
6.1,根据json数据生成实体类
6.2,安装方式
- 1,进入file->settings->Plugins->Browse Repositories
- 2,搜索GenDaoCode,如下图红色区域,我这里已经安装,所以是一个叉叉,没安装之前是绿色的,直接点击安装就行,然后重启一下idea就安装成功了

6.3,使用方式
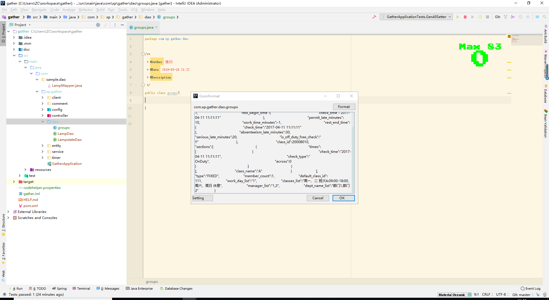
新建一个类,然后按Alt+s,在弹出框添加json数据,如下图所示

这里还可以修改相关内容
7,GenerateAllSetter
7.1,作用:在new完一个类后,一键生成set方法
7.2,安装方式
- 1,进入file->settings->Plugins->Browse Repositories
- 2,搜索GenerateAllSetter,如下图红色区域,我这里已经安装,所以是一个叉叉,没安装之前是绿色的,直接点击安装就行,然后重启一下idea就安装成功了

7.3,使用方式
在new完一个类的括号后面按alt+enter,根据选项生成代码,如下图所示
来源:CSDN